Time Widget¶
Control the data display range of the current Explorer using the time widget. You can filter data by manually entering a time range, quickly selecting a pre-set time range, or customizing the time range settings.
Pre-set Time Ranges¶
The system provides various pre-set quick time ranges. By clicking "More," you can select additional time ranges for data viewing. Pre-set time ranges include:
- Drop-down list: "Last 1 hour," "Last 3 hours," "Last 1 day," etc.;
- Dynamic Time
- Static Time
Dynamic Time¶
Includes four units: minutes, days, weeks, and months, such as today, yesterday, this week, last week, etc.
Static Time¶
Contains two formats:
- Date
- Timestamp
Date¶
The static date-time format supports multiple writing styles with second-level precision. Delimiters can be ~, -, or ,, and spaces are allowed before and after. However, commas must be in English. For example:
2022/08/04 09:30:00~2022/08/04 10:00:002022/08/04 09:30:00-2022/08/04 10:00:002022/08/04 09:30:00,2022/08/04 10:00:00
Timestamp¶
Timestamp ranges support millisecond-level input. Delimiters can be ~, -, or ,, and spaces are allowed before and after. However, commas must be in English. For example:
1659576600000~16595784000001659576600000-16595784000001659576600000,1659578400000
Note
- Input format must meet the requirements. For example, the start time cannot be later than the end time, and the time format must conform to the
hour:minute:secondstandard. - The tooltip and input box of the time widget are real-time linked. When the entered time range exceeds four digits (including time intervals, absolute times, and timestamps), the tooltip will display
-.
Custom Time Range¶
In addition to the pre-set time ranges, you can click "Custom Time" to select specific time ranges, including dates and times.
Note
- Start and end times for custom time ranges must be entered in the
hour:minute:secondformat, such as15:01:09; - The start time cannot be later than the end time;
- Query records for custom time ranges can be viewed in the Custom Time Query History, supporting up to the last 20 historical records. Clicking any historical record will quickly filter the corresponding data.
Time Range in URL¶
Besides selecting a time range through the time widget, you can also directly modify the time parameter in the browser's URL to query data. Supports seconds (s), minutes (m), hours (h), and days (d). For example:
time=30stime=20mtime=6htime=2d
After modifying time=2h in the browser, the Explorer will display data from the last 2 hours.
Note
- Each unit can only be used independently, not combined;
- When the selected time range is greater than or equal to 1 day, the Explorer will automatically stop playback mode.
Lock Time Range¶
By clicking in the time widget, you can set a fixed query time range. After setting, all Explorers and dashboards will default to displaying the current time range.
For example, if the locked time is "Last 2 hours," then all Explorers and dashboards will display data according to this time range.
Time Zone¶
Set the current displayed time zone in the time widget to switch to the corresponding workspace time zone when viewing data.
- Go to Time Widget > Time Zone Settings;
- In the Modify Time Zone window, the default display is "Browser Time," which is the local time detected by the browser;
- Select the time zone;
- Confirm.
Note
- Only the Owner and Administrator of the current workspace have the configuration permissions for the Workspace Time Zone;
- If the owner or administrator of the workspace sets the "Workspace Time Zone," members can choose the configured workspace time zone;
- After setting a new time zone, all workspaces under your current account will display according to the set time zone. Please operate carefully.
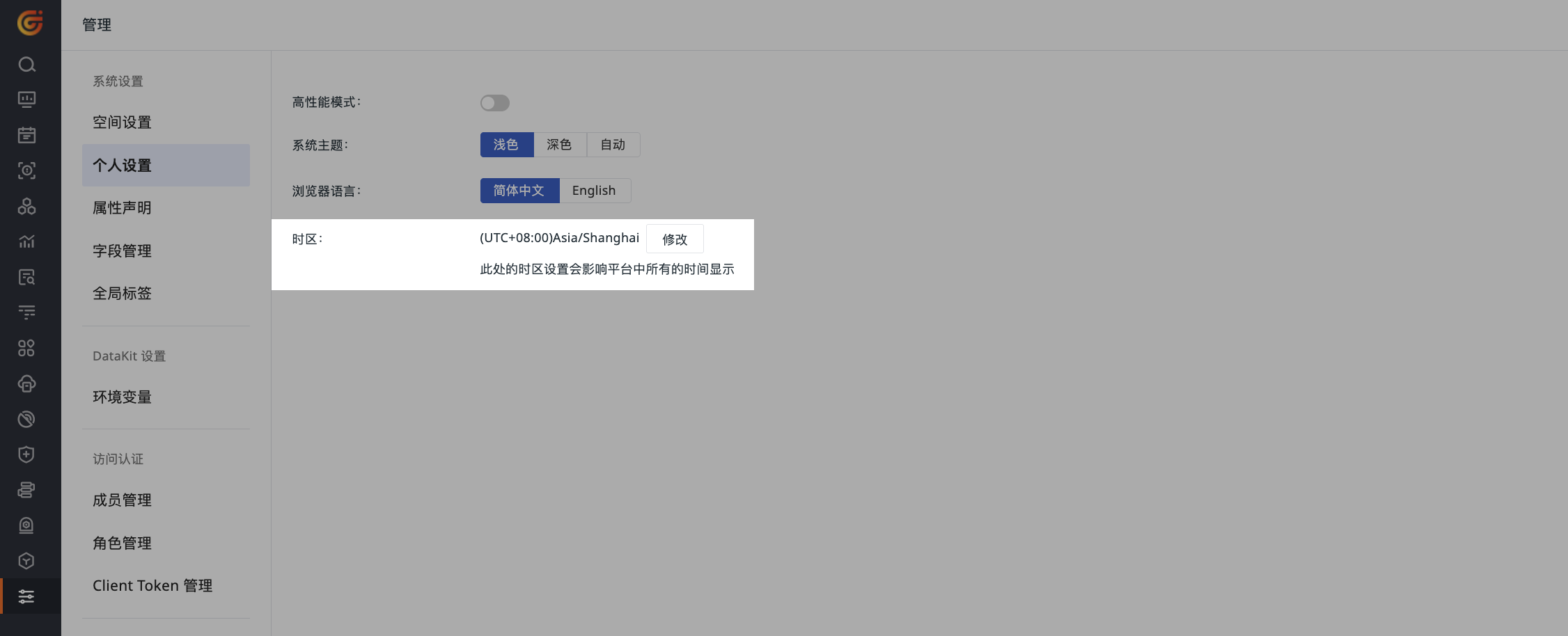
Workspace Time Zone¶
To ensure that workspace members can analyze data and troubleshoot issues under a unified time zone, you can configure a unified time zone for the workspace.
- Click Manage > User Settings > Time Zone;
- Enter the modification pop-up window;
- Select the time zone;
- Confirm.
After configuration, other members of the workspace can choose the configured workspace time zone, and their time zone status will follow changes to the configured time zone.
Note
- Only the Owner and Administrator of the current workspace have the configuration permissions for the workspace time zone;
- After setting the workspace time zone, it will not automatically change the member's time zone. Members need to manually select the workspace time zone;
- If the workspace time zone is deleted, members who have chosen this time zone will automatically switch back to browser time.
Auto Refresh¶
"Auto Refresh" allows you to quickly obtain real-time data. Supported refresh frequencies include: 5 seconds, 10 seconds, 30 seconds, 1 minute, 5 minutes, 30 minutes, and 1 hour.
If auto-refresh is not needed, select Off.
Impact of the time widget on refresh frequency
- If the selected time range exceeds 1 hour or is absolute time, the refresh frequency may be affected;
- If a relative time range less than 1 hour is re-selected, the refresh frequency will automatically revert to the previous configuration.
Note
All Explorers share one refresh configuration. Changing the refresh frequency will affect all Explorers.






